Feng Leticia
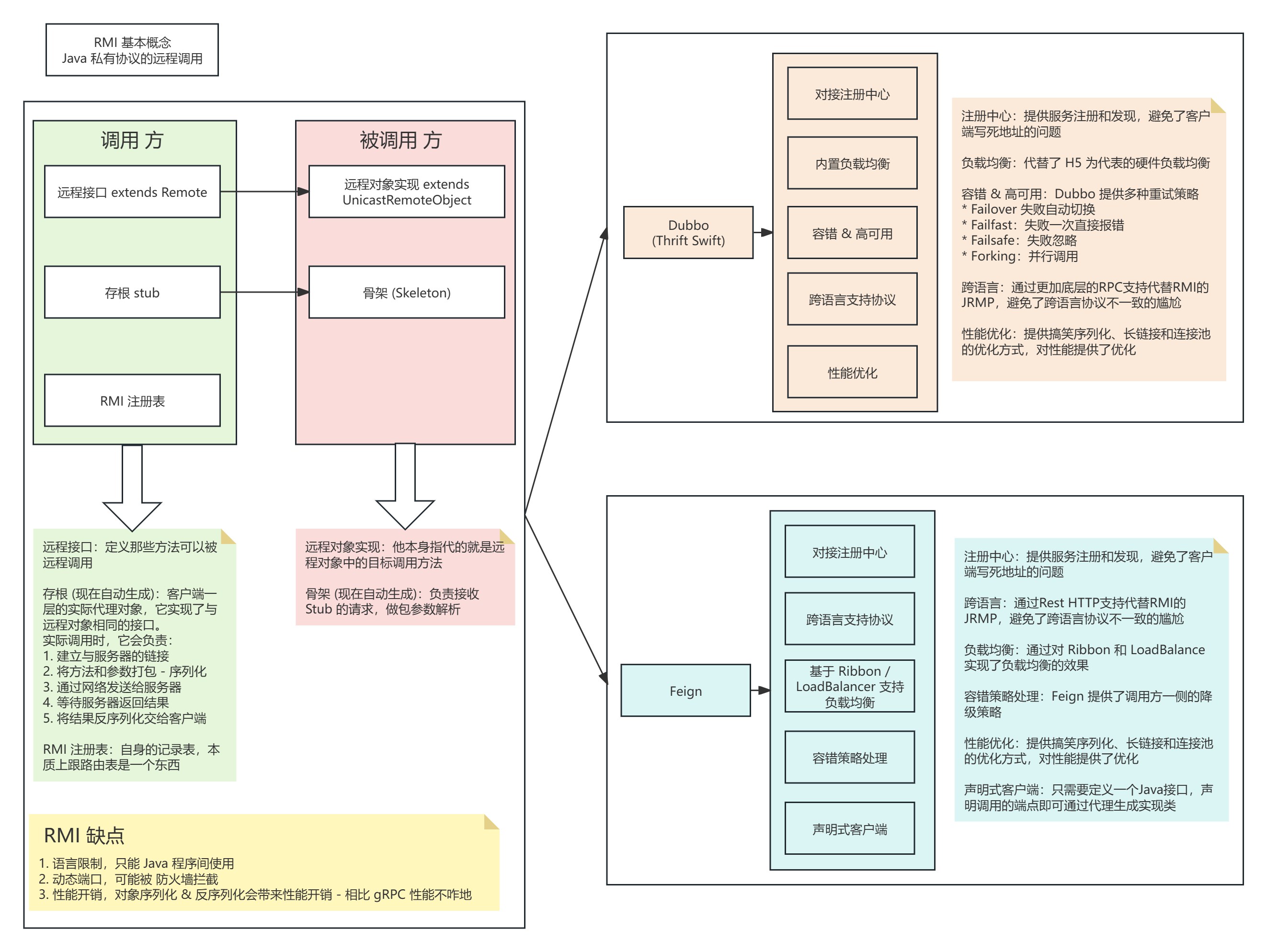
Review 远程调用的发展时,简单做了一张图,先贴上来。它基本回答了远程调用的发展历程以及不同技术路线目前的情况。 当然这张图还是非常粗糙的,以后有机会进一步扩展。
Java生态-远程调用
2025-07-10
2025-10-02